※【PR】この記事には広告を含む場合があります。
この記事でわかること
✓ 物語の基本的な設定と、元禄という華やかながらも激動の時代背景
✓ 主人公・安子をはじめとする主要登場人物の関係性と、愛憎渦巻く大奥での過酷な運命
✓ 各話で展開される具体的な事件、裏切り、そして衝撃的な悲劇に至るまでの詳細な筋書き
✓ 物語のクライマックスと、多くの登場人物が迎える壮絶な結末の内容
息をのむ愛憎劇、豪華絢爛な元禄絵巻―2005年に放送され、多くの視聴者を虜にしたドラマ「大奥 華の乱」。
将軍・徳川綱吉の時代を背景に、ひとりの女性・安子の過酷な運命と、大奥で繰り広げられる女たちの激しくも切ない戦いを描いたこの物語は、今もなお語り継がれる名作です。
「一体どんなあらすじだった?」
「あの強烈なキャラクターたちの関係は?」
「衝撃の結末はどうなったの?」
そんなあなたの疑問に、この記事が徹底的にお答えします。
物語の基本情報から各話の詳細なあらすじ、そして涙なしには見られない最終回のクライマックスまで。
さらに作品を彩る見どころや視聴者のリアルな感想、今「大奥 華の乱」を観る方法まで、知りたい情報を余すところなくお届けします。

さあ、再びあの華やかで残酷な大奥の世界へ―。
※ 本記事は結末を含むネタバレを掲載しています。ネタバレを避けたい方は見出しや目次を参考に読み進めてください。
- 『大奥 華の乱』を視聴する方法を知りたい方へ
- 配信中のサービス、料金、無料体験の有無までサッと確認できます。すぐ知りたい方は次にまとめていますのでどうぞ。
≫『大奥 華の乱』はどこで観られる?配信状況・料金・無料期間比較
『大奥 華の乱』あらすじ|基本と魅力

「大奥 華の乱」の壮大な物語とその魅力をお伝えするために、次のことを取り上げます。
- 「大奥 華の乱」 基本情報と注目ポイント
- 主な登場人物・キャスト・相関関係
- 全体の大まかなあらすじ【ネタバレ控えめ】
- 「大奥 華の乱」の見どころを解説
これらの要素が、どのように複雑な人間ドラマを生み出していくのかを見ていきましょう。
「大奥 華の乱」 基本情報と注目ポイント
「大奥 華の乱」は、2005年にフジテレビ系列で放送された人気の時代劇です。
江戸時代の元禄期、第五代将軍・徳川綱吉の治世を背景に、大奥で繰り広げられる女性たちの激しい愛憎劇を描いています。
このドラマは「大奥」シリーズの第3弾にあたり、豪華絢爛な衣装やセット、そして実力派俳優たちの競演が大きな話題となりました。
東京事変が手掛けた主題歌「修羅場」は、ドラマの世界観と見事に合致し、多くの視聴者に強い印象を特に残したといえるでしょう。
主人公・安子の実在性
物語の主人公である安子についてですが、彼女が実在した人物かどうかは、いくつかの説が存在します。
ドラマの中では、安子は牧野家の娘として登場します。

夫がありながらも、綱吉の側室として大奥入りを余儀なくされる悲劇の女性として描かれるのです。
史実においては、牧野成貞の娘である「牧野安(やす)」という女性の存在が指摘されています。しかしこの牧野安が、綱吉の側室になったという明確な記録は見当たりません。
記録によると、牧野安は21歳という若さで亡くなったとされています。
ドラマにおける創作要素
したがってドラマにおける安子の設定は、物語を劇的にするための創作要素が強いと考えるのが自然です。
例えば、綱吉によって夫を奪われ、復讐心を抱きながら大奥で生きていくといった部分は、その代表例でしょう。
歴史上の出来事や人物を題材にしつつも、大胆な脚色を加えることで、よりエンターテインメント性の高い作品に仕上げています。これがこのドラマの大きな特徴のひとつといえます。
ドラマを視聴する際は、史実とフィクションの部分を区別しながら楽しむと、より深く作品を味わえるのではないでしょうか。
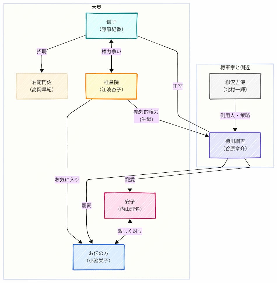
主な登場人物とキャスト・相関関係

「大奥 華の乱」の物語を彩るのは、それぞれに強烈な個性を持つ登場人物たちです。登場人物らが織りなす複雑な人間関係が、このドラマの大きな魅力となっています。
物語の中心人物たち
安子(やすこ)
まず物語の中心となる主人公・安子(やすこ)を演じるのは、内山理名さんです。彼女は理不尽な運命に翻弄されながらも、大奥で強く生き抜こうとする女性として描かれます。
徳川綱吉(とくがわつなよし)
そして安子の運命を大きく左右する、第五代将軍・徳川綱吉(とくがわつなよし)役は谷原章介さんが務めます。
学問を好む一方で、ときにエキセントリックな行動も見せる複雑な人物として登場するのです。
お伝の方(おでんのかた)
綱吉の寵愛を巡って安子と激しく対立するのが、側室のお伝の方(おでんのかた)であり、小池栄子さんが演じています。
彼女は綱吉の生母である桂昌院(けいしょういん)のお気に入りであり、世継ぎ問題に深く関わっていくことになります。
大奥の権力者と策士
信子(のぶこ)
綱吉の正室である信子(のぶこ)は藤原紀香さんが担当します。
公家出身の高いプライドを持つ女性として、桂昌院やお伝の方とは異なる立場から大奥の権力争いに影響を与えます。
桂昌院(けいしょういん)
江波杏子さんが演じる桂昌院は、綱吉を背後で操ろうとする大奥の絶対的権力者です。
柳沢吉保(やなぎさわよしやす)
また綱吉の側用人であり、権勢を振るう柳沢吉保(やなぎさわよしやす)を北村一輝さんが演じ、物語に深みと緊張感をもたらしています。
彼の策略は、安子をはじめ多くの登場人物の運命に絡んでくるのです。
右衛門佐(えもんのすけ)
さらに、信子が京から呼び寄せた才色兼備の大奥総取締・右衛門佐(えもんのすけ)を高岡早紀さんが演じ、大奥内のパワーバランスに変化を生じさせます。
これらの主要な登場人物たちは、時に協力し、時には激しく対立しながら、愛憎、嫉妬、野望が渦巻く人間ドラマを展開していきます。
それぞれの思惑が複雑に絡み合う様子が、物語の大きな見どころのひとつといえるでしょう。
主な登場人物とキャスト一覧表
| 役名 | キャスト | 役柄 |
| 安子(やすこ) | 内山理名 | 主人公。牧野成貞の娘。綱吉の側室。 |
| 徳川綱吉(とくがわつなよし) | 谷原章介 | 第五代将軍。「犬公方」として知られる。 |
| お伝の方(おでんのかた) | 小池栄子 | 綱吉の側室。桂昌院のお気に入り。 |
| 信子(のぶこ) | 藤原紀香 | 綱吉の正室。公家出身。 |
| 桂昌院(けいしょういん) | 江波杏子 | 綱吉の生母。大奥で絶大な権力を持つ。 |
| 柳沢吉保(やなぎさわよしやす) | 北村一輝 | 綱吉の側用人。権勢を振るう。 |
| 右衛門佐(えもんのすけ) | 高岡早紀 | 大奥総取締。信子が京より招聘。 |
| 阿久里(あぐり) | 萬田久子 | 安子の母。牧野成貞の妻。 |
| 牧野成住(まきのなりずみ) | 田辺誠一 | 安子の夫。牧野家婿養子。 |
| 染子(そめこ) | 貫地谷しほり | 柳沢吉保の側室。 |
| 大典侍(おおすけ) | 中山忍 | 綱吉の側室。公家出身。 |
| 牧野成貞(まきのなりさだ) | 平泉成 | 安子の父。綱吉の側用人。 |
| 音羽(おとわ) | 余貴美子 | 安子付きの女中。 |
| 隆光(りゅうこう) | 火野正平 | 綱吉が帰依する僧。 |
全体の大まかなあらすじ【ネタバレ控えめ】

「大奥 華の乱」は、ひとりの女性が過酷な運命に翻弄されながらも、愛と憎しみが渦巻く大奥で力強く生き抜こうとする物語です。
主人公の安子は、愛する夫と穏やかな日々を送っていました。しかし時の将軍・徳川綱吉の目に留まったことで、彼女の人生は一変するのでした。
大奥という名の修羅場へ
安子は自身の意に反して、大奥へ召し上げられることになります。
そこは将軍の寵愛を巡る女性たちの熾烈な争いや、世継ぎをめぐる様々な思惑が複雑に絡み合う、まさに「修羅場」ともいえる世界でした。

安子は母を失い、夫と引き裂かれた悲しみを胸に、大奥での生活を始めます。
次々と襲い来る試練
大奥では、他の側室たちからの嫉妬や陰湿ないじめ、そして信頼していた者からの裏切りなど、次々と困難が安子を襲います。
一方で彼女の味方となる人物との出会いもあるのです。
物語は安子が、これらの試練にどのように立ち向かい、自身の運命を切り開いていくのかが描かれます。
そして大奥に生きる女性たちの愛憎が、どのような結末を迎えるのか、という点を軸に展開していくのです。
綱吉の安子に対する執着や、柳沢吉保といった権力者の暗躍も、物語に大きな影響を与えていきます。
「大奥 華の乱」の見どころを解説

「大奥 華の乱」には、多くの視聴者を惹きつける魅力的なポイントがいくつも存在します。このドラマの面白さを深掘りしていきましょう。
壮絶な人間ドラマ
まず特筆すべきは大奥という特殊な空間で繰り広げられる、女性たちの壮絶な人間ドラマです。
将軍の寵愛を得るため、そして自らの地位を守るために嫉妬や策略、裏切りが渦巻く様子は、まさに息をのむ展開の連続といえるでしょう。
登場人物それぞれが抱える愛や憎しみ、悲しみといった感情が深く描かれており、単なる権力争い以上の重厚な物語を味わえます。
豪華絢爛な美術と衣装
次に元禄時代の華やかさを再現した、豪華絢爛な衣装や美術も見逃せません。
きらびやかな着物や大奥の壮麗なセットは、視覚的にも楽しませてくれます。
このような細部へのこだわりが、物語の世界観をより一層リアルに、そして魅力的にしていると考えられます。
実力派俳優たちの熱演
また実力派の俳優たちが織りなす熱のこもった演技も、このドラマの大きな見どころのひとつです。
主人公・安子を演じる内山理名さんをはじめ、藤原紀香さん、小池栄子さん、高岡早紀さんなどが出演します。
そして谷原章介さんや北村一輝さんといった面々が、それぞれ個性的なキャラクターを見事に体現しています。

女性キャストたちが見せる火花散るような演技のぶつかり合いは、視聴者を釘付けにする力が特にあります。
印象的な主題歌
そしてドラマの雰囲気を最高潮に高めるのが、東京事変による主題歌「修羅場」です。
楽曲が持つ緊張感と情念のこもったメロディは、ドラマで描かれる愛憎劇の世界観と完璧に調和し、物語の感動をより深いものにしています。
エンディングでこの曲が流れると、次の展開への期待感が高まると感じる方も多いのではないでしょうか。
『大奥 華の乱』あらすじ|詳細と視聴方法
※ ここからは結末を含む重大なネタバレが含まれます。未試聴の方はご注意ください。

ここからは次のことを取り上げて、「大奥 華の乱」の物語の核心部分にさらに深く踏み込んでいきます。
- 各章別の詳細なあらすじ【ネタバレ注意】
- 最終回クライマックスと結末の詳細【ネタバレ】
- 視聴者の感想・評価まとめ
- 「大奥 華の乱」はどこで見られる?
各章別の詳細なあらすじ【ネタバレ注意】

「大奥 華の乱」は、各話を通じて安子の運命と大奥の激しい権力闘争が濃密に描かれます。ここでは物語の主要な流れを、各章ごとに詳しく見ていきましょう。
物語の幕開けと安子の決意
第1話「修羅場」
物語の始まりである第1話「修羅場」では、将軍・綱吉が忠臣・牧野成貞の妻である阿久里に夜伽を強要します。
さらにその娘・安子を大奥に召し出すよう命じるのです。
この非道な要求に絶望した阿久里は自害し、安子は母の無念を胸に復讐を誓い大奥へ入ることを決意します。
第2話「伏魔殿」
第2話「伏魔殿」で大奥に入った安子は、最初の夜伽で綱吉の寝首をかこうとしますが、女中に止められます。
一方、側室のお伝の方は安子への陰湿ないじめを開始。安子は元夫の成住と心中を試みますが失敗に終わるのでした。
大奥での新たな動きと陰謀
第3話「仇の子」
第3話「仇の子」では、安子が綱吉の子を身ごもったことが判明します。これに危機感を抱いたお伝の方は、安子を流産させようと階段に細工をしますが、父・成貞によって助けられます。
柳沢吉保は自身の側室・染子を綱吉に差し出すなど、裏で動き始めます。
第4話「疫病神」
第4話「疫病神」にて、京から才色兼備の常磐井の局(後の右衛門佐)がやってきます。そして大奥総取締の地位を得るのです。お伝の方は右衛門佐に嫉妬し、また安子を湯殿に閉じ込めてしまいます。
第5話「逆襲」
第5話「逆襲」で、安子は無事男児・長丸を出産します。しかしお伝の方は柳沢に唆され、長丸に毒性のある青梅を食べさせようとします。
深まる対立と悲劇
第6話「殺意」
悲劇が訪れるのは第6話「殺意」です。
安子の希望であった長丸が急死してしまいます。
さらにお伝の方の息子・徳松も普請場での事故で亡くなり、半狂乱になったお伝の方は安子を激しく責めるのでした。

この裏には、信子の暗躍がありました。
第7話「真の敵」
第7話「真の敵」では、悪名高い「生類憐みの令」が制定されます。
綱吉が病に倒れるなか、柳沢は染子との間に生まれた子・吉里を綱吉の世継ぎ候補として進言するという衝撃の展開を迎えます。
第8話「お犬様」
第8話「お犬様」で、吉里は染子と共に大奥入りします。
しかし宴席で吉里が柳沢と同じ左利きであることが露見。血縁関係が疑われた桂昌院はショックで倒れてしまいます。
第9話「遺言」
そして第9話「遺言」では、死罪になったはずの安子の夫・成住が柳沢によって人質にされていることが発覚します。

弱った桂昌院に対し、信子は吉里の出自や柳沢と染子の関係を暴露して追い詰めます。
染子は世継ぎの母を演じる重圧から、柳沢に殺害されることを選びます。桂昌院もまた、安子に綱吉を託して息を引き取るのでした。
各9話タイトルと簡潔な概要まとめ表
| 話数 | タイトル | 主要な出来事 |
| 1 | 修羅場 | 綱吉、牧野成貞の妻・阿久里に夜伽強要、娘・安子を要求。阿久里自害、安子復讐を決意し大奥へ。 |
| 2 | 伏魔殿 | 安子、綱吉暗殺未遂。お伝の方、安子へのいじめ開始。安子、元夫・成住と心中未遂。 |
| 3 | 仇の子 | 安子懐妊。お伝の方、流産を画策。柳沢吉保、側室・染子を綱吉に接近させる。 |
| 4 | 疫病神 | 右衛門佐(常磐井の局)が大奥総取締に。お伝の方、右衛門佐に嫉妬、安子を湯殿に監禁。 |
| 5 | 逆襲 | 安子、長丸を出産。お伝の方、柳沢に唆され長丸毒殺を試みる(青梅)。 |
| 6 | 殺意 | 長丸急死。お伝の方の子・徳松も事故死。お伝の方、安子を責める。裏に信子の暗躍。 |
| 7 | 真の敵 | 「生類憐みの令」制定。綱吉病に倒れる。柳沢、自身の子・吉里を綱吉の世継ぎ候補として進言。 |
| 8 | お犬様 | 吉里と染子が大奥入り。宴席で吉里の左利きが露見し血縁が疑われ、桂昌院卒倒。 |
| 9 | 遺言 | 安子の元夫・成住が柳沢の人質と判明。信子、吉里の出自等を暴露。染子、柳沢に殺害を願い絶命。桂昌院、安子に綱吉を託し死去。 |
最終回クライマックスと結末の詳細【ネタバレ】

「大奥 華の乱」の物語は、本編最終回である第10話「乱心」でひとつの区切りを迎えます。そしてその後の出来事を描いたスペシャルドラマ「悲恋の果てに」で完結します。
ここでは本編最終回の衝撃的なクライマックスと、結末をお伝えいたしましょう。
絡み合う運命と悲劇の連鎖
染子の死は綱吉に大きな衝撃を与えます。
一方で安子とお伝の方は、互いに子を失った母として苦しみを理解し合い、和解へと至るのでした。
しかし事態はさらに急変します。
正室・信子は、新たなお世継ぎを身ごもったとほのめかす側室・大典侍への嫉妬から狂気に走ります。
大典侍を転倒させようと廊下にロウを塗るも、誤って自身が火傷を負い重体となります。
最期を悟った信子は、見舞いに来た綱吉に毒薬を口移しで飲ませようとし、自身も毒をあおり絶命します。

死の間際、信子は長丸を殺めたのは自分であり、柳沢吉保に唆されたと告白するのです。
時を同じくして、柳沢に捕らえられていた安子の元夫・成住は、柳沢に反撃を試みます。しかし逆に殺害されてしまいます。
衝撃のクライマックスとそれぞれの道
夫の仇を討つため、安子は綱吉の回復祝いの宴の場で柳沢に斬りかかります。しかし柳沢が安子の小刀を奪ったはずみで、背後にいた綱吉の腹に小刀が刺さってしまいます。
綱吉はこれが安子の望みであったと受け入れ、自ら刃をさらに深く突き刺します。
そして長丸の死の真相(柳沢の指示で信子が手を下したこと)を明かし、全ての元凶は自分にあると安子に謝罪します。

「生まれ変わったら花になりたい」と言い残し、息絶えるのでした。
綱吉の死、そして遺された者たちの道
駆けつけた家臣たちの前で、安子はとっさに「上様は自害なさいました」と告げます。そして柳沢には「生きて償っていただこう」と申し渡します。これにより、柳沢は一命を取り留めます。
その後、新たな将軍が江戸城に入り、大奥にも新しい時代が訪れることになります。安子は出家し、音羽と共に尼寺へと向かいました。
柳沢は殉死を願い出ますが許されず、かつて愛し利用した染子のことを思いながら、苦悩の日々を送ることになります。
スペシャルドラマで描かれる、さらなる物語
スペシャルドラマ「悲恋の果てに」では、この本編の結末からさらに時が経ちます。

尼僧となった安子のもとに、死を目前にした柳沢から懺悔の手紙が届くところから始まります。
そして物語は、綱吉が将軍になる以前の時代に遡ります。
若き日の柳沢と安子に瓜二つの恋人・里久との悲恋や、それが後の柳沢の行動にどう影響したのかが描かれ、本編の物語にさらなる深みを与えています。
視聴者の感想・評価まとめ

「大奥 華の乱」は、放送から時間が経った現在でも、多くの視聴者から様々な感想や評価が寄せられている作品です。その魅力は多岐にわたります。
大奥華の乱見返してるけど誰も幸せにならんくて涙止まらん鬱
— 林檎@宮崎県eスポーツ協会 (@417san_) June 5, 2025
やっぱおもろいわ大奥大好き
大奥まだ華の乱やけどずっと展開が面白い!!!
— すべ愛・すべたんぽぽ (@ALLIDOLLOVER) January 15, 2025
女の世界怖いってなるけど笑
第1章の最終話とか号泣した…(泣きすぎ)
大奥華の乱と第一章、役者が天才ぞろいで見応えしかない🫶
— ミラ (@Okitasanga_suki) January 7, 2025
特に物語の展開やキャストの熱演、そして音楽が心に残ったという声が多く見受けられます。
物語とキャストへの高い評価
多くの方が指摘するのは、やはり大奥で繰り広げられる女性たちの激しい愛憎劇と、先の読めないスリリングなストーリー展開でしょう。
「ドロドロとした人間関係がたまらない」「シリーズの中で一番好き」といった好意的な意見が目立ちます。
また登場人物たちの愛や憎しみ、野望や悲哀が濃密に描かれている点を評価する声も少なくありません。

キャストの演技に対する称賛も非常に多いです。
お伝の方を演じた小池栄子さんの鬼気迫る演技や、信子役の藤原紀香さんの存在感が特に評価されています。
柳沢吉保役の北村一輝さんの色気と悪役ぶり、そして綱吉役の谷原章介さんの狂気をはらんだ演技なども、視聴者に強烈な印象を残しているようです。
脇を固める俳優陣も含め、それぞれのキャラクターが際立っていたという感想が寄せられています。
音楽と作品全体について
そしてこのドラマを語る上で欠かせないのが、東京事変による主題歌「修羅場」です。
多くの方が「ドラマの雰囲気に完璧に合っている」「イントロが流れるだけでテンションが上がる」と絶賛しています。
作品の世界観をより一層深める要素として高く評価されているのです。
一方で物語の展開が過激であることや、史実との違いに戸惑いを覚えたという意見も一部にはあります。
また主人公である安子のキャラクターが、まわりの強烈な登場人物たちに比べて印象が薄く感じられたという声も散見されました。
しかし全体としては、そのエンターテインメント性の高さが評価されています。
一度見始めたら止まらなくなる中毒性のある魅力で、多くの視聴者を虜にした作品といえるでしょう。
『大奥 華の乱』はどこで観られる?配信状況・料金・無料期間比較

「大奥 華の乱」をもう一度見たい、あるいはこれから初めて見てみたいという方もいらっしゃるでしょう。現在、このドラマはいくつかの方法で視聴することが可能です。
動画配信サービスの利用
ドラマ「大奥 華の乱」は、Amazonプライム会員向けの追加有料サービス「FODチャンネル for Prime Video」で視聴できます。
このサービスは、使い慣れたPrime Videoのアプリ内でフジテレビの番組を手軽に楽しめるのが特徴です。料金はプライム会費とは別に月額1,320円(税込)が必要ですが、支払いはAmazonで一本化できます。
DVDでの視聴
また物理メディアとしては、DVD-BOXが発売されています。
「大奥華の乱 DVD-BOX」には、連続ドラマ全10話とスペシャルドラマ「悲恋の果てに」が収録されています。作品のすべてを網羅したい方には適しているでしょう。
DVDであれば、配信サービスの契約状況に左右されずに、いつでも好きな時に作品を見返すことができるのが利点です。
≫ Amazonで「大奥 華の乱」のDVD-BOXを探してみる
宅配レンタルを使うなら「TSUTAYA DISCAS」無料お試しアリ!
DVD宅配レンタルのTSUTAYA DISCASも便利です。『大奥 華の乱』は単巻の取り扱いがあります。(在庫は時期により変動)。
在庫があれば自宅に届き、返却はポストでOK。
新規登録なら30日間の無料お試し(実施状況は変更・終了の可能性あり)を利用できます。
≫ TSUTAYA DISCASで「大奥 華の乱」をチェックするインターネット通販サイトや中古市場などで入手できる可能性があります。しかし新品の在庫状況や価格は変動するため、購入を検討する際にはよく確認してください。
これらの情報を参考に、ご自身の視聴環境や希望に合わせて最適な方法を選んでください。
『大奥 華の乱』あらすじと物語のポイント

- 2005年に放送された、江戸元禄期を舞台とする時代劇である
- 第五代将軍・徳川綱吉の治世下、大奥の激しい愛憎劇を描く
- 主人公・安子のモデルは牧野家の娘だが、ドラマ上の設定は創作が多い
- 綱吉の目に留まった安子は、意に反し大奥へ召し上げられる
- 大奥では綱吉の寵愛や世継ぎを巡り、女たちの熾烈な争いが展開する
- お伝の方、信子、桂昌院、柳沢吉保など個性的な人物が多数登場する
- 安子は復讐心を抱きつつ、大奥の権力闘争の中心に関わっていく
- 豪華絢爛な衣装や美術、東京事変の主題歌「修羅場」も本作の魅力である
- 各章で主要登場人物の死や裏切りなど衝撃的な出来事が続く
- 最終回では綱吉の死の真相や多くの人物の結末が描かれる
- 視聴者からはキャストの熱演、特に女性陣の演技が高く評価されている
- 史実との違いはあるが、エンターテイメントとして楽しめる作品である
- 動画配信サービスFODやDVDで現在も視聴が可能である
今すぐ『大奥 華の乱』を視聴したい方へ
この記事を読み終えたら、最新の配信状況と無料で視聴方法を次にまとめています。最安&最速の視聴ルートをチェック。
≫『大奥 華の乱』はどこで観られる?配信状況・料金・無料期間比較
最後までお読みいただき、ありがとうございました。この記事が、あなたの作品理解を深める一助となれば幸いです。
執筆者はコンテンツライターのヨミトでした。【詳しいプロフィールはこちら】