※【PR】この記事には広告を含む場合があります。
この記事でわかること
- 登場人物それぞれの背景と「N」の意味
- 物語の事件構造と真相の流れ
- 主人公 杉下希美の病気や心情の変化
- 原作とドラマ版の違いと演出の特徴
湊かなえが描く純愛ミステリー『Nのために』。
高層マンションで起きた変死事件の裏には、名前に「N」を持つ6人の若者たちの、絡み合う過去と秘密がありました。

「罪の共有」とは? 大切な人を守るための「嘘」とは?
事件の真相や登場人物たちの切ない心情、そして原作小説とドラマの違いまで、この記事で『Nのために』の深層に迫ります。
読み進めるうちに、あなたも彼らの「N」に心を揺さぶられるはずです。
- 『Nのために』を最短で楽しむルート
- ドラマは Huluで見放題配信。原作小説は、コミックシーモアの新規70%OFFクーポンを使うのが最安です。
配信状況やクーポン適用の手順は下記に集約しています
≫ 『Nのために』の視聴方法&原作を安く読む最短ルート(Hulu配信/コミックシーモア70%OFF)
『Nのために』あらすじと登場人物の背景
この章では次のことを取り上げて、『Nのために』についての世界を掴んでもらいます。
- 作品の基本情報を紹介
- 主な登場人物とNの意味
- あらすじをネタバレなしで解説
- 奈央子がうざいと言われる理由とは?
- 魅力と考察ポイントのまとめ
作品の基本情報を紹介

『Nのために』は、湊かなえさんが手がけた純愛ミステリー小説です。初版は2010年に東京創元社から出版され、その後も根強い人気を誇ります。
物語の中心には、ある高層マンションで起きた変死事件があります。事件の背後にある人間関係や、それぞれの「N」のために尽くす登場人物たちの心情が重層的に描かれるのです。
純愛ミステリーとしての側面
一方で本作は単なるミステリーに留まりません。人間の内面を深く掘り下げたヒューマンドラマであり、登場人物の心理描写の緻密さが特徴となっています。

なかでも「罪の共有」というキーワードが、物語全体のテーマに大きく関わってくるでしょう。
ドラマ化と人気の理由
また2014年にはTBS系列でテレビドラマ化されました。榮倉奈々さんや窪田正孝さんらの好演により、さらに広く知られるようになっています。
ドラマでは原作にないキャラクターが追加されるなど、メディアによって演出の違いも楽しめる作品といえるでしょう。
このように、幅広い層に支持される理由は、単なる事件の謎解きだけではありません。

人を想うことの複雑さや切なさが描かれているからです。
ミステリーが好きな方はもちろん、人間ドラマを味わいたい読者にもオススメできます。
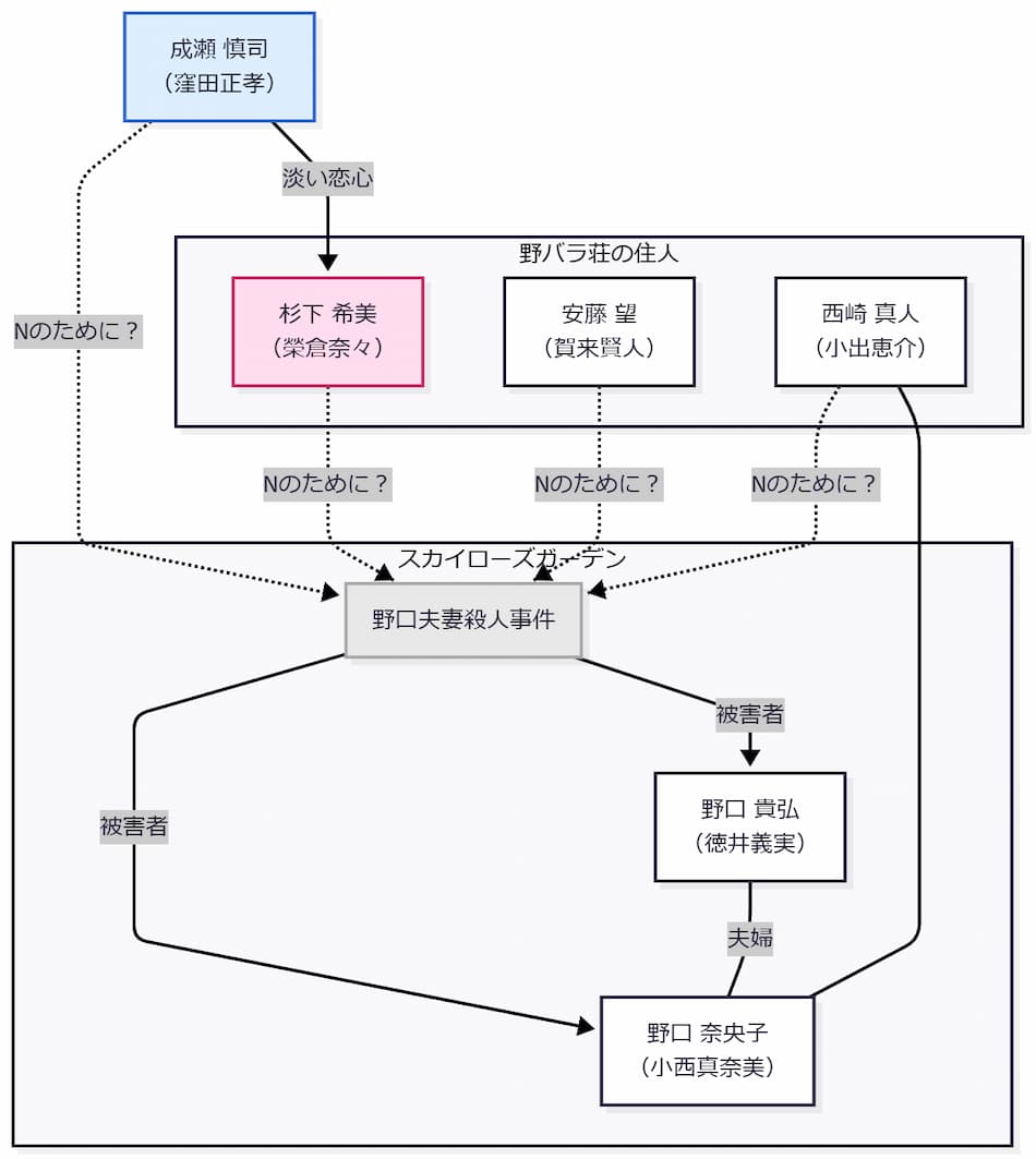
主な登場人物とNの意味

『Nのために』では、登場人物たちの名前の頭文字に「N」が含まれていることが、ひとつの大きな仕掛けとなっています。
それぞれのNが、別のNのために行動することで、物語は複雑に絡み合っていくのです。
Nのイニシャルを持つ人々と相関図

まず主人公の杉下希美(すぎしたのぞみ)。彼女は家庭環境に恵まれず、強い意志で生き抜こうとする大学生です。
次に彼女の同級生であり、淡い恋心を抱く成瀬慎司(なるせしんじ)がいます。そして同じアパートに住む安藤望(あんどうのぞみ)、物語の鍵を握る西崎真人(にしざきまさと)も登場します。
さらに高層マンションで亡くなった野口貴弘(のぐちたかひろ)とその妻・奈央子(なおこ)も「N」に該当します。
6人のNはそれぞれの立場や過去を抱えており、「誰のために、何をしたのか」が大きなテーマとなっています。
Nに込められた意味
ここで注目すべきなのは、「N」は単なるイニシャルの一致ではないということです。

それぞれが「大切な誰かのために」選択し、行動した結果が事件へと繋がっていきます。
たとえ善意から出た行動でも、それが必ずしも良い結果をもたらすとは限らないという、人間の複雑さが描かれているのです。
このように考えると、「N」とは「誰かを想う気持ち」と言い換えることもできます。
読み進めるごとに誰が誰のために行動し、そしてその選択がどう物語を動かしていくのかを追うことが、本作の醍醐味のひとつでしょう。
あらすじをネタバレなしで解説

物語の舞台は、東京にある高層マンション「スカイローズガーデン」です。ある日、その一室で起きた夫婦の変死事件をきっかけに、登場人物たちの過去が少しずつ明らかになっていきます。
事件の鍵を握るのは、名前に「N」のイニシャルを持つ若者たち。彼らの証言をもとに、物語は進行するのです。
群像劇としての特徴
この作品の特徴は、単純な事件解決型のミステリーではないことです。視点が変わるたびに新たな事実が浮かび上がり、登場人物の心の動きが丁寧に描かれます。
友情や恋愛、罪悪感など、さまざまな感情が交錯しながら、読者を深く物語のなかに引き込むでしょう。
また「誰のために、何を犠牲にするのか」というテーマが一貫して描かれている点も特徴的です。

それぞれのNが、大切な誰かのために行動した結果が、物語を大きく動かしていく仕組みとなります。
ネタバレなしで一言で表現するならば、「人間の感情の奥底を静かにえぐる群像劇」といえます。登場人物それぞれの過去と選択をたどる過程に、きっと引き込まれるはずです。
奈央子がうざいと言われる理由|ネタバレ含む

作中に出てくる奈央子というキャラクターは、作品のなかで特に評価が分かれる人物のひとりです。彼女に対して「うざい」といった声があがる背景には、物語内での行動や言動が深く関係しています。
批判される行動とその背景
まず奈央子は夫からDVを受けていながらも、その関係を断ち切れないままでいるのです。
助けを求める一方で、自ら夫のもとに戻るような場面もあります。それが他人の善意を無にするように映ることもあるでしょう。

読者から見ると、彼女の行動には一貫性がなく、振り回されているように感じられることが多いのです。
また周囲の人間、特に西崎に対して依存的な態度を取ることも批判の対象となります。相手の善意や感情に頼りながらも、心のなかではどこか他人を試すようなそぶりが見え隠れするのです。
奈央子の複雑な内面
ただし単純に「うざい」と片づけるのは早計でしょう。
奈央子の行動は、家庭環境や精神的な不安定さからくるものでもあり、弱さを抱えたひとりの人間として描かれています。その複雑さこそが、作品に深みを与えている要素ともいえるかもしれません。
このように、奈央子というキャラクターは感情移入が難しい反面、物語の根幹に関わる重要な存在です。
読者の視点によって大きく印象が変わることも、彼女が語られる理由のひとつだと考えられます。
- 『Nのために』最新の配信状況と最安ルートまとめ
- Huluは見放題の配信なので、「今すぐ観たい人」はそのまま登録→視聴が最短。
原作小説は、コミックシーモアの70%OFFクーポン を活用すると出費を最小化できます。最新の配信可否やセール情報は下記で随時チェックできます。
≫ 『Nのために』の視聴方法&原作を安く読む最短ルート(Hulu配信/コミックシーモア70%OFF)
魅力と考察ポイントのまとめ

「Nのために」の最大の魅力は、ひとつの事件を軸に、登場人物たちの心の奥にある感情や過去が丁寧に掘り下げられている点にあります。
単に誰が犯人かを探るミステリーではなく、人間関係のもつれや、愛ゆえの選択が重層的に描かれているのです。
「罪の共有」と構成の妙
特に注目すべき考察ポイントは、「罪の共有」というキーワードでしょう。この言葉は物語のなかで何度も登場し、それぞれの人物の行動や心情に深く関わっています。
例えば、杉下希美と成瀬慎司の間には、過去のある事件をきっかけとした強い絆が存在します。その絆が単なる友情や恋愛を超えた“共犯”に近い感覚をもたらしているのです。
構成の妙と象徴的な舞台
また各章ごとに視点が変わる構成も考察に値するでしょう。
同じ出来事でも、語る人物によって事実の見え方が変わるため、読者は物語を多面的に読み解く必要があります。
この「視点のズレ」が物語全体にサスペンスを生み、読むたびに新たな発見があるのも本作の醍醐味です。
さらに舞台となる「野バラ荘」や、「スカイローズガーデン」などの固有名詞にも注目してみてください。それぞれの地名や住居が象徴的な意味を持ち、登場人物の境遇や心情と密接に結びついています。
こうした点を意識しながら読むと、一見シンプルに思える物語にも複雑なテーマや伏線が織り込まれていることに気づくはずです。
湊かなえ 関連記事
『Nのために』あらすじと真相の深掘り

この章では作品をより深く理解するために、次の内容を取り上げ掘り下げていきます。
- あらすじの詳細|結末と真相を解説
- 犯人の正体と動機を考察
- 希美の病気|死亡の描写と意味
- 父親の最後の行動が示すもの
- 母親と弟|その後の描かれ方
- ドラマ版『Nのために』との違い
- 読者の感想・レビューまとめ
あらすじの詳細|結末と真相を解説
※ ここからは『Nのために』の物語の核心に触れるため、未読の方はご注意ください。
本作は東京の高層マンション「スカイローズガーデン」で起きた殺人事件を発端に物語が展開します。被害者は野口貴弘とその妻・奈央子です。
事件の場に居合わせた次の4人の若者は、全員の名前に「N」が含まれています。
- 杉下希美
- 成瀬慎司
- 安藤望
- 西崎真人
それぞれが「誰かのNのために」行動していたことが、物語の核となるのです。
事件の詳細が明らかになるにつれ、登場人物たちが抱える秘密や過去、そして複雑な関係性が徐々に浮かび上がります。

特に印象的なのは、登場人物それぞれが「嘘」をついている点でしょう。
その嘘は自己保身ではなく、大切な人を守るためのものであることが多く、読者にとっては、その意図を読み解くことも楽しみのひとつになります。
結末と隠された真実
結末においては、最終的に西崎真人が犯人として逮捕されますが、真実はもっと入り組んでいます。
実際には奈央子自身が夫を殺害し、自らも命を絶った可能性が高いことが示唆されるのです。そして西崎は彼女を守るために、嘘の自白をしました。
さらには事件の背後にあった、10年前の「さざなみ放火事件」が重要な伏線となっており、この過去の出来事が現在の事件の原因の一部であったことも明かされます。
これにより、読者は過去と現在を行き来しながら、より深い人間ドラマを味わうことができるでしょう。このように「Nのために」は、単なる事件の解決では終わりません。

登場人物たちの心の動きや人間関係の綾が結末に大きく影響する作品なのです。
ラストに至るまでの道のりが丁寧に描かれており、読後にはもう一度最初から読み返したくなるような深さを持っています。
犯人の正体と動機を考察

「Nのために」の核心となるのは、高層マンションで起きた野口夫妻の殺害事件です。一見すると西崎真人が犯人として逮捕され、事件は終息したように思えます。
しかし物語を丁寧に読み進めていくと、真犯人とされる人物の正体や動機は、単純なものではないことが明らかになるでしょう。
事件の発端は、奈央子が夫である貴弘から受けていた日常的なDVです。彼女は限界を感じ、西崎に助けを求めるようになります。この関係性が事件の引き金となりました。
最終的に野口貴弘を殺害したのは奈央子自身であったと解釈できる描写があり、彼女はその後、自ら命を絶ったとされています。
西崎の動機と『N』の構造
では、西崎がなぜ自ら犯人だと名乗り出たのでしょうか。それは、奈央子への深い愛情と、彼女が傷つかないようにという思いからでした。
たとえ嘘でも「彼女を守るために罪を背負う」という彼の選択は、物語のテーマである“究極の愛”や“罪の共有”とも深く結びついています。

さらに見逃せないのが、安藤望が外から玄関のチェーンを閉めてしまったという行動です。
彼は事件の発生そのものに直接手を加えたわけではありません。しかし、その行動が被害者たちの逃げ場を奪った可能性があります。
誰もが“自分以外のNのために”動いた結果、悲劇が起きたのです。この構造そのものが犯人の動機と呼べるのかもしれません。
このように本作の「犯人」はひとりではなく、複数の人物の思惑が絡み合った末の出来事です。それぞれの動機が「愛」や「守りたい気持ち」に根ざしている点が、読者に強い印象を残すでしょう。
希美の病気|死亡の描写と意味

杉下希美(のぞみ)の「病気」は、本作において感情がもっとも揺さぶられる描写のひとつです。
胃がんによる余命宣告は、彼女の人生を大きく揺るがすだけでなく、読者にとっても物語の見え方が変わる大きな転換点となるでしょう。
それまで希美が他人のために嘘をつき、自分の本心を抑えて生きてきました。その背景にこの病気が重なったことで、「本当は何を大切にしたかったのか」という問いが際立つのです。
病気がもたらす変化と本音
この病の描写は単なる設定ではなく、物語の核心をえぐり出す仕掛けでもあります。
希美が病により「時間の限られた命」を意識することで、これまで封じ込めていた本音が少しずつ言葉となって表れはじめます。
例えば、安藤に自分のことを話さなかったのも、彼の未来を壊したくないという強い思いがあったからです。
そして成瀬には自分の弱さを素直に見せ、最後の時間をともに過ごしてほしいと願いました。
この対比には、彼女の深い愛情と覚悟がにじみ出ています。
死の受容と物語上の意味
作中では希美の「死亡」が明確に描かれることはありません。しかし終盤の描写から、彼女の死は間近に迫っていると読み取れます。
成瀬が彼女に「ただ一緒におらん?」と優しく声をかけるシーンは、言葉ではなく心のつながりを表す象徴的な場面です。
その言葉に対して希美が何も語らず、ただ受け入れるようにそっと笑う姿が強く印象に残ります。
病と死が問いかける「真実」と「生き方」
この物語で重要なのは、希美の病気が「罰」として描かれていない点です。
むしろそれは、彼女自身が抱えてきた後悔や秘密と向き合い、他者との関係を再構築するための「最後の時間」として丁寧に描かれています。
これまで他人のために“嘘”を選び続けてきた彼女が、人生の終わりを前にして“真実”を語りはじめる。この展開は読者にとっても、心を揺さぶられるポイントとなるでしょう。
このように「のぞみの病気と死」は単なる悲劇ではありません。それは、彼女が誰かを本気で守ろうとした証であり、自分の人生に納得して終わりを迎えるための、穏やかで尊い過程でもあるのです。

静かに幕を下ろす希美の物語には、「生き方」そのものを問い直させるような強い余韻が残されています。
父親の最後の行動が示すもの

物語のなかで杉下希美の父親・晋(すすむ)は、家族を捨てて愛人と暮らすという選択をします。
彼の行動は希美の人生に大きな影響を与えましたが、物語終盤で描かれる「最後の行動」には、決して無視できない意味が込められているのです。
晋が「俺の一族は短命だ」という言葉を口にするシーンがあります。これは一見、軽口のようにも思えますが、物語全体を見渡すと、その発言が皮肉として際立つでしょう。
実際に短命だったのは娘の希美のほうだったからです。ここには、自覚のない加害者としての父親像が浮かび上がっています。
変わらない関係性の象徴
また希美が進学のために晋に学費を求めた際、渋々ながらも支援を行う場面があります。
これは一方的に家族を捨てた人間が、最低限の責任を果たそうとする行動に見えるかもしれません。
しかしその行動は、希美にとって「家族に頼ることの限界」を自覚するきっかけでもあったのです。
このように晋の最後の行動は、「変わらない人間」であり続けることの象徴として描かれています。
晋が何かを大きく償ったり、感動的に再会したりする展開はありません。

だからこそリアルであり、「親とは何か」「家族とは何を意味するのか」を読者に問いかけてくるのです。
母親と弟|その後の描かれ方

杉下希美の家族のなかでも、母親と弟は物語を通して大きな存在感を持ちながら、終盤で「どうなったのか」が気になる人物たちです。
特に母親の描かれ方は、初期と後期で大きく印象が変わるのが特徴でしょう。

物語前半の母親は依存的で感情的であり、希美にとっては「重荷」でしかない存在として描かれます。
父親の不在によって精神的に不安定になり、娘に対して過度な干渉をする様子は、読者に強いストレスさえ与えかねません。
希美がひとりで生きていこうと決心する理由も、この母の影響が大きいといえます。
母親像の変化と関係性の修復
しかし後半では、母親もまた自立に向けて歩み始めている様子が静かに描かれます。
直接的な和解の場面はないものの、希美が最終的に実家に戻って母に寄り添う描写から、「許し」と「歩み寄り」が感じられる展開となっているのです。
この変化は家族関係の回復が必ずしも劇的である必要はなく、日常のなかにある小さな選択や表情で示されることもある、というメッセージにつながっています。
間接的に描かれる家族のその後
一方、弟の洋介については描写が少ないものの、希美の回想や行動のなかに度々登場します。
特に弟の存在は、彼女の「家族に対する責任感」や「守るべきもの」を強調する装置として機能しています。直接的な再会や言葉がなくても読者に印象を残すのです。
つまり母親と弟の「その後」は、明言されていないにも関わらず希美の選択や心の変化を通して、間接的に描かれているのです。
それは彼ら自身の物語ではなく、希美の物語の一部として静かに息づいている存在といえるでしょう。
ドラマ版『Nのために』との違い

小説『Nのために』とドラマ版には、いくつかの明確な違いがあります。両方を見比べることで、作品の奥深さがより感じられる構成となっているでしょう。
まず最大の違いは視点と演出方法です。原作では章ごとに語り手が変わり、各登場人物の視点から物語が進んでいきます。そのため、読者は出来事の背景や人物の内面に深く触れることができるのです。
一方、ドラマ版では映像によってストーリーが補完されており、視覚的・感情的に訴えかける演出が中心となっています。

とくに高野というオリジナルキャラクターの存在は重要です。
高野は警察目線から事件を再構築する役割を果たし、物語に推理の要素を強調する働きを持っています。
メディアによる表現の違い
またドラマでは恋愛描写がやや強調されており、杉下希美と成瀬慎司の関係性が視覚的に丁寧に描かれています。
とくに終盤の演出では、ふたりが再び心を通わせるシーンに多くの時間が割かれ、視聴者の感情を引き出す展開が印象的です。
原作に比べてドラマはセリフや演出による感情表現が豊かである一方、内面的な葛藤や複雑な心理描写がやや簡略化されている点も見受けられます。
どちらが優れているというよりも、受け取れる情報の質が異なるため、どちらも別の角度から楽しめる構成といえるでしょう。
読者の感想・レビューまとめ

『Nのために』に寄せられた読者の感想には、「切なさ」と「緻密な構成」に対する評価が多く見られます。
物語の根底にある“罪の共有”という概念や、人間関係のもどかしさに心を揺さぶられたという声が目立ちました。

なかでも多かったのが、「読後にもう一度読み直したくなる」という意見です。
これは物語に伏線が多く散りばめられており、初読では気づけなかった要素が後になって意味を持つ構成になっているからでしょう。
読者は、真相を知ったうえでもう一度登場人物の行動やセリフを振り返ることで、新たな発見や感情を味わうことができます。
様々な感想と作品の特性
一方で、「読後感が重い」「登場人物の誰にも感情移入しきれなかった」といった意見もあります。
これは本作が、いわゆる“後味の悪いミステリー(イヤミス)”として知られる湊かなえ作品の特徴を色濃く反映しているためでしょう。
人間の複雑な感情や現実の矛盾を丁寧に描いているからこそ、スッキリした結末を求める読者には重く感じられることもあるかもしれません。
それでも多くの読者が「心に残る物語だった」「読み応えがある」と感じており、文学的な完成度の高さやメッセージ性の深さが高く評価されています。
悲しみのなかにも救いや優しさを見出す読者も多く、それぞれの視点から様々な感想が生まれる作品だといえるでしょう。
小説「Nのために」を読んだよ!本を読んで偉い📖´-
— 春河-Harukawa- (@Harukawa_wa) July 25, 2025
何かを犠牲にしても、誰かのために行動したい!って思える程の情を持てることが羨ましいと思いましたぁ丸!⭕️
あと自分から生まれた愛を独りよがりに吐き出したくないから、やっぱり自分は人とある程度距離を取りたいんだなって思いましたァ!⭕️丸!
告白の映画見てから湊かなえさんの作品気になってNのためにを読んでるんだけど良い…
— 神堕アーサー (@kanda_asa) June 12, 2025
読み進めるたびに切ないし辛いし、そうだったんか!お前ぇぇ!あぁぁ…ってなる
今だいぶ終盤前きてるんだけど、なんかすごくすごくて複雑な感情
『Nのために』湊かなえ
— メル (@mermovie) April 6, 2025
たぶん初?ミステリー。
最初の独白から引き込まれて、ん?と思ったところが伏線回収されていくのが気持ちいい。
登場人物の過酷な境遇に胸が苦しくなる…幸せになってと思う人がストレートに幸せにはならなかったのが悲しい。
読後感が良いとは言えないけど、読めて良かった。
『Nのために』タワマン殺人事件の真相が見えてくると、湊かなえ原作だけど割とあっさり純愛寄りだな………と思ってたけど、最後の最後でやっぱり人間の歪んだところがバンバン出てきて、ヨッ❗️湊かなえ❗️って言いたくなりました
— ふくだ🎬️ (@________h2o_) July 28, 2025
Nのために見終わってしまったー!あの事件の真相は引っ張る割に全然たいした事なかったなって感じ。それはおいといて(?)人間模様が素晴らしいドラマだったわ😿湊かなえさんの作品の雰囲気やっぱ大好きだなーとなった。あの独特の切なさの虜🫠
— kasumi💐(ミュート推奨🫠) (@15junkie_k) July 28, 2025
湊かなえ 関連記事
『nのために』あらすじと作品の魅力を総まとめ

『Nのために』は、「N」への想いと「罪の共有」を巡る、切ない物語です。登場人物たちの愛ゆえの嘘と選択は、「生き方」そのものを深く問いかけます。
この記事で触れた謎やテーマを通して、作品の心に残る余韻を感じていただければ幸いです。それでは最後にポイントを箇条書きでまとめます。
- 湊かなえの純愛ミステリーであり2010年に出版された作品
- 舞台は高層マンションでの夫婦変死事件から始まる
- 登場人物の多くが名前に「N」のイニシャルを持つ
- 各キャラが“誰かのNのために”行動することで事件が展開する
- 主人公・杉下希美は困難な家庭環境に育ち強く生き抜く大学生
- 成瀬や安藤など複数の人物との関係性が軸になっている
- 奈央子はDV被害者でありながら複雑な依存関係にある人物
- 「罪の共有」というテーマが全体を貫くキーワードとなっている
- 事件の真犯人は奈央子で、西崎は彼女をかばって罪を被る
- 希美の病気と余命が“真実と向き合う契機”として描かれる
- 母親や弟のその後は直接描かれず、希美の心の変化から示唆される
- ドラマ版は視覚的演出やオリジナルキャラによる補完がある
- 読者からは「重く切ないが深い」との評価が多く再読を促す構成
最後までお読みいただき、ありがとうございました。書評ブロガーのヨミトでした。【詳しいプロフィールはこちら】
『Nのために』を無料で観る・安く読む方法|Hulu無料期間&コミックシーモア70%OFF
この記事を読んで、改めて『Nのために』の奥深さに触れたくなった方もいるでしょう。
物語の結末や人物像を知った上で作品に触れると、一つひとつのセリフや表情に隠された「N」への想いに気づき、初見とは全く違う涙がこぼれるはずです。
■俳優陣の繊細な演技を再確認するなら
何度見ても切ない、榮倉奈々さん、窪田正孝さんたちの名演をHulu なら全話を見放題で。
■登場人物たちの心の声を聴くなら
小説でしか読めない、より深い心理描写をコミックシーモアの 70%OFFクーポンでお得に体験。具体的には、定価693円が207円(税込)になるうえ、189ptも還元されます。